- 1. 禅道介绍
- 1.1 关于禅道项目管理软件
- 1.2 如何获得支持
- 1.3 各版本功能差异
- 1.4 关注我们
- 1.2 如何获得支持
- 2. 安装禅道
- 2.1. 环境搭建
- 2.1.1 搭建Ubuntu环境安装禅道
- 2.1.2 搭建Centos环境安装禅道
- 2.1.3 安装PHP的ioncube扩展
- 2.1.2 搭建Centos环境安装禅道
- 2.2 安装PHP的LDAP扩展
- 2.3. 安装12开源版
- 2.3.1 选择适合您的安装方法
- 2.3.2 使用云禅道在线项目管理服务
- 2.3.3 (推荐)windows用一键安装包安装
- 2.3.4 (推荐)Linux用一键安装包
- 2.3.5 linux下用lampp集成包安装
- 2.3.6 使用源码包安装(MAC系统)
- 2.3.7 MAC下用XAMPP安装禅道
- 2.3.8 MAC下用XAMPP-VM安装禅道
- 2.3.9 使用源码包安装(各系统通用)
- 2.3.10 宝塔面板安装禅道
- 2.3.11 华芸NAS在线安装
- 2.3.12 Centos7.4系统下安装httpd,mariadb,php7.2环境运行禅道
- 2.3.13 Centos8系统下安装httpd,mariadb,php7.2环境运行禅道
- 2.3.14 安装ioncube扩展
- 2.3.15 安装swoole扩展
- 2.3.16 Docker方式部署禅道
- 2.3.2 使用云禅道在线项目管理服务
- 2.4 在线安装云禅道
- 2.5. 安装12企业版
- 2.5.1 禅道企业版安装包安装方式(各系统通用)
- 2.5.2 (推荐)Windows一键安装包安装
- 2.5.3 (推荐)Linux一键安装包安装
- 2.5.4 centos 7.x 源码安装禅道企业版
- 2.5.2 (推荐)Windows一键安装包安装
- 2.6 安装DuckDB引擎
- 2.1.1 搭建Ubuntu环境安装禅道
- 3. 升级禅道
- 3.1. 升级12开源版
- 3.1.1 选择和自己环境对应的升级方式
- 3.1.2 通过源代码方式升级(通用)
- 3.1.3 windows一键安装包的升级
- 3.1.4 linux一键安装包升级
- 3.1.2 通过源代码方式升级(通用)
- 3.2. 升级12企业版
- 3.3 如何安装ioncube扩展
- 3.1.1 选择和自己环境对应的升级方式
- 4. 维护配置
- 4.1. 维护禅道
- 4.1.1 初始化管理脚本
- 4.1.2 备份禅道
- 4.1.3 恢复删除的资源
- 4.1.4 如何更新燃尽图
- 4.1.5 一键安装包如何实现mysql异机连接
- 4.1.6 linux一键安装包配置https
- 4.1.7 禅道一键安装包迁移/更新禅道一键安装包
- 4.1.8 Windows一键安装包配置https
- 4.1.2 备份禅道
- 4.2. 配置禅道
- 4.2.1 设置是否允许匿名访问
- 4.2.2 如何配置email发信
- 4.2.3 如何成为超级管理员
- 4.2.4 配置禅道系统为静态访问
- 4.2.5 去掉禅道访问地址中的zentao
- 4.2.6 linux一键安装包去掉禅道访问地址中的zentao
- 4.2.7 集成禅道和svn
- 4.2.8 集成禅道和git
- 4.2.9 在第三方应用中集成禅道
- 4.2.10 第三方应用配置免密登录禅道
- 4.2.11 第三方应用集成禅道客户端进行消息通知
- 4.2.12 集成webhook
- 4.2.13 集成ZDOO
- 4.2.14 客户端集成
- 4.2.15 浏览器通知的设置
- 4.2.16 禅道的翻译功能
- 4.2.17 集成钉钉工作消息通知
- 4.2.18 集成企业微信应用消息通知
- 4.2.19 集成企业微信群机器人
- 4.2.20 集成飞书群机器人
- 4.2.21 集成飞书消息通知
- 4.2.22 配置飞书内的禅道单点登录
- 4.2.23 解决一键安装包密码口令弱的问题
- 4.2.24 集成版本库、集成Jenkins,并进行构建
- 4.2.2 如何配置email发信
- 4.3. 性能优化
- 4.1.1 初始化管理脚本
- 5. 快速入门
- 5.1. 12版本快速入门
- 5.1.1 禅道使用的基本流程和产品、研发、测试之间的三权分立
- 5.1.2 禅道的新手教程
- 5.1.3 创建第一个产品
- 5.1.4 添加第一个需求
- 5.1.5 开始第一个项目
- 5.1.6 确定项目要完成的需求列表
- 5.1.7 为需求分解任务
- 5.1.8 提交bug
- 5.1.9 禅道的自定义功能
- 5.1.10 文档管理
- 5.1.11 如何排查产品、项目是否有访问权限
- 5.1.12 年度总结,工作内容统计一览表说明
- 5.1.2 禅道的新手教程
- 5.2. 新版本快速入门
- 5.2.1 15版本禅道的新增功能
- 5.2.2 15版本禅道的界面变化
- 5.2.3 新版本禅道的最简使用
- 5.2.2 15版本禅道的界面变化
- 5.3. 12版创建分组和用户
- 5.3.1 建立部门结构
- 5.3.2 添加一个用户帐号
- 5.3.3 批量维护帐号
- 5.3.4 设置分组,建立权限体系
- 5.3.2 添加一个用户帐号
- 5.4. 12版本最简使用
- 5.4.1 使用禅道来进行项目任务管理
- 5.4.2 只使用禅道来做bug管理
- 5.4.3 只使用禅道来进行产品管理
- 5.4.4 个人使用禅道来做事务跟踪管理
- 5.4.2 只使用禅道来做bug管理
- 5.5. 12版本基本使用
- 5.5.1 敏捷开发及scrum简介
- 5.5.2 禅道和scrum的对应关系
- 5.5.3 视频教程:第一个演示项目
- 5.5.4 维护联系人
- 5.5.5 导入excel、csv参考文档
- 5.5.6 工作方式的切换
- 5.5.7 操作获取积分功能
- 5.5.8 自定义必填项功能
- 5.5.2 禅道和scrum的对应关系
- 5.6. 12版本进阶使用
- 5.6.1. 使用流程
- 5.6.1.1 禅道使用流程图解
- 5.6.2. 个人管理
- 5.6.2.1 使用待办进行个人事务管理
- 5.6.2.2 关注需要自己处理的任务、需求、bug
- 5.6.2.3 通过我的档案查看或者修改个人信息
- 5.6.2.4 视频教程:禅道使用之个人篇
- 5.6.2.2 关注需要自己处理的任务、需求、bug
- 5.6.3. 产品经理篇
- 5.6.3.1 维护产品
- 5.6.3.2 维护产品线
- 5.6.3.3 创建和评审需求
- 5.6.3.4 变更和评审需求
- 5.6.3.5 需求的状态和研发阶段
- 5.6.3.6 需求的注意事项
- 5.6.3.7 维护产品模块
- 5.6.3.8 建立发布计划
- 5.6.3.9 建立发布
- 5.6.3.10 路线图
- 5.6.3.11 文档管理
- 5.6.3.12 主持产品会议
- 5.6.3.13 参与项目管理、演示和总结
- 5.6.3.14 需求的基本统计报表
- 5.6.3.15 视频教程:禅道使用之产品经理篇
- 5.6.3.2 维护产品线
- 5.6.4. 项目经理篇
- 5.6.4.1 建立项目
- 5.6.4.2 组建项目团队
- 5.6.4.3 确定项目要完成的需求列表
- 5.6.4.4 组织进行任务分解
- 5.6.4.5 召开每天的站立会议
- 5.6.4.6 通过燃尽图了解项目的进展
- 5.6.4.7 通过各种列表的各种功能了解项目进展
- 5.6.4.8 召开演示会议和总结会议
- 5.6.4.9 项目任务基本的报表统计
- 5.6.4.10 视频教程:禅道使用之项目经理篇
- 5.6.4.2 组建项目团队
- 5.6.5. 开发团队篇
- 5.6.5.1 参加项目计划会议,分解任务
- 5.6.5.2 领取任务,并每天更新任务
- 5.6.5.3 通过看板和树状图查看任务
- 5.6.5.4 创建版本
- 5.6.5.5 申请测试
- 5.6.5.6 解决bug
- 5.6.5.7 文档管理
- 5.6.5.8 确认bug
- 5.6.5.9 视频教程:禅道使用之开发团队篇
- 5.6.5.2 领取任务,并每天更新任务
- 5.6.6. 测试团队篇
- 5.6.6.1 维护bug视图模块
- 5.6.6.2 提交bug
- 5.6.6.3 验证bug,关闭
- 5.6.6.4 激活bug
- 5.6.6.5 找到自己需要的bug
- 5.6.6.6 维护测试用例视图
- 5.6.6.7 创建测试用例
- 5.6.6.8 测试套件、报告和公共用例库的维护
- 5.6.6.9 管理测试版本
- 5.6.6.10 执行用例,提交Bug
- 5.6.6.11 查看报表统计
- 5.6.6.12 视频教程:禅道使用之测试团队篇
- 5.6.6.2 提交bug
- 5.7. 12版本企业版使用
- 5.7.1 开源版功能
- 5.7.2 添加用户和权限维护
- 5.7.3 甘特图功能简介
- 5.7.4 工作日志管理功能简介
- 5.7.5 代码库(SVN GIT)及代码评审
- 5.7.6 日历功能简介
- 5.7.7 Excel导入导出功能简介
- 5.7.8 短信通知功能简介
- 5.7.9 运维管理
- 5.7.10 导出为Word功能简介
- 5.7.11 水晶报表(自定义报表)功能简介
- 5.7.12 LDAP用户验证功能简介
- 5.7.13 反馈管理
- 5.7.14 统计视图功能简介
- 5.7.15 文档管理
- 5.7.16 报表导出功能简介
- 5.7.17. 办公管理
- 5.7.18. 工作流
- 5.7.18.1 工作流内置流程
- 5.7.18.2 工作流功能简介
- 5.7.18.3 自定义内置工作流
- 5.7.18.4 新增工作流示例
- 5.7.18.5 工作流 JS、CSS 使用说明
- 5.7.18.2 工作流功能简介
- 5.7.19 视频及PPT资料
- 5.7.2 添加用户和权限维护
- 5.1.1 禅道使用的基本流程和产品、研发、测试之间的三权分立
- 6. 按照角色使用
- 6.1. 管理员
- 6.2. 产品经理
- 6.3. 项目经理
- 6.3.1 维护项目和执行
- 6.3.2 维护团队
- 6.3.3 关联需求
- 6.3.4 分解任务
- 6.3.5 跟踪进度
- 6.3.6 瀑布项目的使用
- 6.3.7. 瀑布项目
- 6.3.8 看板项目的使用
- 6.3.9 统计(企业版)
- 6.3.10 报表导出(企业版)
- 6.3.2 维护团队
- 6.4. 研发人员
- 6.4.1 参加产品计划会议,分解任务
- 6.4.2 领取任务,并每天更新任务
- 6.4.3 创建版本,提交测试
- 6.4.4 确认Bug,解决Bug
- 6.4.5 执行的综合、需求、Bug、任务看板
- 6.4.2 领取任务,并每天更新任务
- 6.5. 测试人员
- 6.2. 产品经理
- 7. 功能介绍
- 7.1. 核心管理结构
- 7.1.1 项目(Project)
- 7.1.2 产品(Product)
- 7.1.3 执行(Execution)
- 7.1.4 管理模型
- 7.1.2 产品(Product)
- 7.2. 地盘
- 7.3. 项目集
- 7.4. 产品
- 7.5. 项目
- 7.5.1 融合敏捷项目
- 7.5.2 融合瀑布项目
- 7.5.3. 项目通用功能
- 7.5.3.1 项目的基本设置
- 7.5.3.2 维护项目的执行
- 7.5.3.3 维护项目的需求
- 7.5.3.4 维护项目的Bug、用例、测试单、测试报告
- 7.5.3.5 维护项目的文档
- 7.5.3.2 维护项目的执行
- 7.5.4 项目资源日历(插件)
- 7.5.2 融合瀑布项目
- 7.6. 执行
- 7.6.1 参加产品计划会议,分解任务
- 7.6.2 领取任务,并每天更新任务
- 7.6.3 创建版本,提交测试
- 7.6.4 确认Bug,解决Bug
- 7.6.2 领取任务,并每天更新任务
- 7.7. 测试
- 7.8. 自动化测试
- 7.9. DevOps(旧版)
- 7.9.1. DevOps 功能
- 7.9.1.1 Git/SVN版本库管理和查看代码
- 7.9.1.2. 集成GitLab
- 7.9.1.2.1 绑定用户,关联issue,进行构建
- 7.9.1.2.2 合并请求
- 7.9.1.2.3 禅道中GitLab的权限
- 7.9.1.2.2 合并请求
- 7.9.1.3 集成Jenkins,进行构建
- 7.9.1.4 集成SonarQube
- 7.9.1.2. 集成GitLab
- 7.9.1.1 Git/SVN版本库管理和查看代码
- 7.10. 文档
- 7.11. BI
- 7.12. 看板
- 7.12.1 通用看板功能
- 7.13. 组织
- 7.13.1 团队成员和工作信息
- 7.13.2 人力资源日历(需安装插件)
- 7.13.3 组织动态
- 7.13.4 公司信息
- 7.13.2 人力资源日历(需安装插件)
- 7.14. 后台设置
- 7.14.1. 系统设置
- 7.14.2. 人员管理
- 7.14.3. 功能配置
- 7.14.4. 通知设置
- 7.14.5. 模型配置
- 7.14.5.1 融合敏捷模型
- 7.14.6 插件管理
- 7.14.7 二次开发
- 7.14.8 数据导入
- 7.14.9. 权限维护和控制
- 7.14.9.1 产品的权限维护和访问控制
- 7.14.9.2 执行的权限维护和访问控制
- 7.14.9.3 项目和执行的访问控制和数据关系
- 7.14.9.2 执行的权限维护和访问控制
- 7.14.2. 人员管理
- 7.15. 客户端增强版会议SRS
- 7.15.1. 音视频会议配置
- 7.15.1.1 安装音视频服务端
- 7.15.1.2 安装SRS音视频服务端
- 7.15.1.3 开启和配置音视频功能
- 7.15.1.2 安装SRS音视频服务端
- 7.15.2. 发起会议
- 7.15.2.1 一对一会话中发起音视频会议
- 7.15.2.2 群组会话中发起音视频会议
- 7.15.2.3 独立发起音视频会议入口
- 7.15.2.2 群组会话中发起音视频会议
- 7.15.3. 加入会议
- 7.15.3.1 分享音视频会议到会话
- 7.15.3.2 通过会议的ID加入会议
- 7.15.4. 预约会议
- 7.15.4.1 预约会议
- 7.15.5. 会议应用
- 7.15.5.1 音视频会议应用
- 7.15.1.1 安装音视频服务端
- 7.16. 客户端增强版会议Jitsi
- 7.1.1 项目(Project)
- 8. 其他相关
- 1.1 关于禅道项目管理软件
宝塔面板安装禅道 分享链接
环境搭建
在宝塔面板中安装web环境必要的软件,包括:
web服务:Apache或Nginx(本文以nginx为例讲解,apache可以参考下源码安装的方式部署)
数据库:Mysql(推荐5.5/5.6)
PHP:PHP7.0/7.1/7.2都可以(本文以php7.0版本为例介绍如何安装)
其他软件工具,根据自己实际情况与需要来选择安装即可。
添加站点
登录宝塔面板,在站点管理中点击“添加站点”。

绑定多个域名时,每个域名占一行;
默认会在建站目录(/www/wwwroot/)下自动创建一个与域名同名的目录作为网站根目录;
数据库选用mysql,并设置数据库用户名和密码;
PHP选择 PHP7版本。(本文操作及配置都以PHP7为例)。
上传文件
注:下面以安装禅道开源版为例进行演示,如果您是要安装禅道专业版,需要先安装ioncube。
如果是新版本的宝塔,可以开启ioncube扩展:

下载禅道源码包,解压后得到zentaopms文件夹,将里面的所有文件上传到网站根目录下。
站点设置
1.运行名录设置
在宝塔面板的网站管理中,点击相应站点的设置按钮,在网站目录中设置运行目录。将运行目录指向/www目录,如下图:

2.配置文件设置

上面配置代码如下:
注:配置文件中端口号、域名、站点根目录等信息根据自己实际情况填写,切勿直接复制粘贴。
server
{
listen 80;
server_name www.zentao.com;
index index.php index.html index.htm default.php default.htm default.html;
root /www/wwwroot/www.zentao.com/www;
#SSL-START SSL相关配置,请勿删除或修改下一行带注释的404规则
#error_page 404/404.html;
#SSL-END
#ERROR-PAGE-START 错误页配置,可以注释、删除或修改
error_page 404 /404.html;
error_page 502 /502.html;
#ERROR-PAGE-END
#PHP-INFO-START PHP引用配置,可以注释或修改
include enable-php-70.conf;
#PHP-INFO-END
#REWRITE-START URL重写规则引用,修改后将导致面板设置的伪静态规则失效
include /www/server/panel/vhost/rewrite/www.zentao.com.conf;
#REWRITE-END
#禁止访问的文件或目录
location ~ ^/(\.user.ini|\.htaccess|\.git|\.svn|\.project|LICENSE|README.md)
{
return 404;
}
#一键申请SSL证书验证目录相关设置
location ~ \.well-known{
allow all;
}
location ~ .*\.(gif|jpg|jpeg|png|bmp|swf)$
{
expires 30d;
error_log off;
access_log off;
}
location ~ .*\.(js|css)?$
{
expires 12h;
error_log off;
access_log off;
}
access_log /www/wwwlogs/www.zentao.com.log;
error_log /www/wwwlogs/www.zentao.com.error.log;
}注:默认是80端口,如果需要修改其他端口,需要在配置里修改 listen 端口号。
下面为nginx配置中引用文件的内容,仅供参考
1、enable-php-70.conf 文件中内容:
location ~ [^/]\.php(/|$)
{
try_files $uri =404;
fastcgi_pass unix:/tmp/php-cgi-70.sock;
fastcgi_index index.php;
include fastcgi.conf;
include pathinfo.conf;
}fastcgi_param SCRIPT_FILENAME $document_root$fastcgi_script_name;2、fastcgi.conf 文件中的内容; fastcgi_param QUERY_STRING $query_string; fastcgi_param REQUEST_METHOD $request_method; fastcgi_param CONTENT_TYPE $content_type; fastcgi_param CONTENT_LENGTH $content_length; fastcgi_param SCRIPT_NAME $fastcgi_script_name; fastcgi_param REQUEST_URI $request_uri; fastcgi_param DOCUMENT_URI $document_uri; fastcgi_param DOCUMENT_ROOT $document_root; fastcgi_param SERVER_PROTOCOL $server_protocol; fastcgi_param REQUEST_SCHEME $scheme; fastcgi_param HTTPS $https if_not_empty; fastcgi_param GATEWAY_INTERFACE CGI/1.1; fastcgi_param SERVER_SOFTWARE nginx/$nginx_version; fastcgi_param REMOTE_ADDR $remote_addr; fastcgi_param REMOTE_PORT $remote_port; fastcgi_param SERVER_ADDR $server_addr; fastcgi_param SERVER_PORT $server_port; fastcgi_param SERVER_NAME $server_name; # PHP only, required if PHP was built with --enable-force-cgi-redirect fastcgi_param REDIRECT_STATUS 200;
3、pathinfo.conf 文件中的内容:
set $real_script_name $fastcgi_script_name;
if ($fastcgi_script_name ~ "^(.+?\.php)(/.+)$") {
set $real_script_name $1;
set $path_info $2;
}
fastcgi_param SCRIPT_FILENAME $document_root$real_script_name;
fastcgi_param SCRIPT_NAME $real_script_name;
fastcgi_param PATH_INFO $path_info;3.伪静态设置 【设置后禅道手机APP才能访问】

上面伪静态代码如下:
if (!-d $request_filename){
set $rule_0 1$rule_0;
}
if (!-f $request_filename){
set $rule_0 2$rule_0;
}
if ($request_filename ~* "api.php"){
set $rule_0 3$rule_0;
}
if ($rule_0 = "21"){
rewrite /(.*)$ /index.php/$1 last;
}
if ($rule_0 = "31"){
rewrite /(.*)$ /api.php/$1 last;
}
设置后,重启nginx。

安装禅道
注:请确保域名已经解析到服务器上。





4、安装禅道过程中常见问题:

(1)如果遇到如上图一样的报错,找到session配置页面,检查下储存模式是否是files,如果不是修改为files。(宝塔的新版本增加了这个功能,老版本没有这个功能的话,可以不用设置)。
注意:session.save_path前的注释分号需要去掉

(3)修改网站-设置中PHP版本,session隔离选项为打开。

注:
备注1:如果模块或者目录检查不通过的话,请按照系统给出的提示进行操作以解决问题。
备注2:linux系统部署时需要注意selinux是否会限制目录操作权限,建议关闭后再安装。

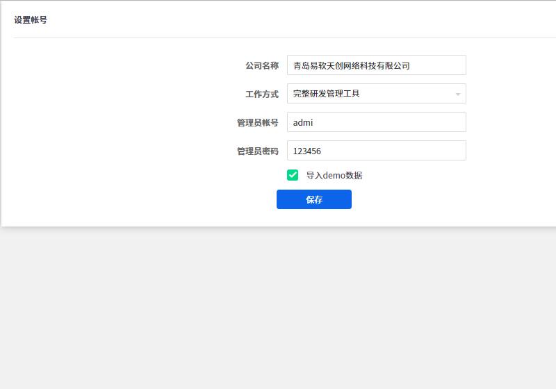
安装成功后,即可使用上面设置的管理员账号登录禅道。




























精品资料包
1V1产品演示
免费试用增强功能
专属顾问答疑支持


