94252
禅道使用过程中,突然无法打开页面,偶尔又可以打开,经常这样,这是什么问题?
回帖数 4
阅读数 3862
发表时间 2018-10-24 10:25:19
禅道使用过程中,突然无法打开页面,偶尔又可以打开,经常这样,这是什么问题?
4个回复
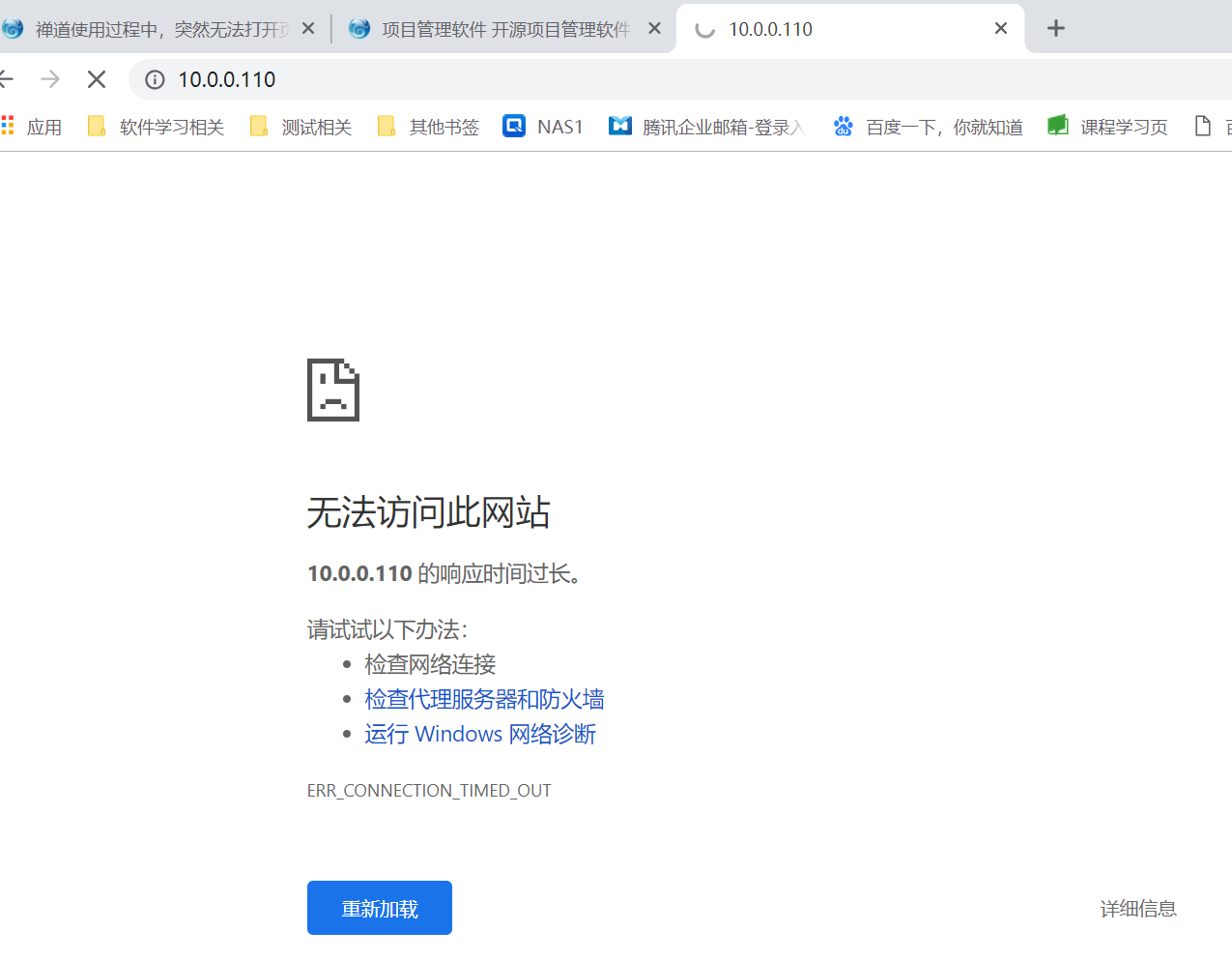
出现这种情况的时候,页面提示什么?可以包含网址截图看下。另外,出现这种情况的时候,可以ping下服务器的ip,看下网络情况。
2018-10-24 16:36:03 禅道-李锡碧 回帖
4个回复
先在服务器访问,确认下服务器本机可正常访问禅道吗?
服务器本机可以正常访问的话,可以在PC机,telnet 服务器ip apache端口,看下通不通呢?需要telnet通,才可以访问的禅道。
2018-12-27 09:25:55 禅道-李锡碧 回帖
4个回复
最后还是重启服务器搞定的。
我们有一个高级经理负责管理和维护服务器,最近在出差,我们没有办法登录查看。只是申请了重启一下服务器。
2018-12-27 16:02:59 张启峰 回帖
联系我们
联系人
刘斌/高级客户经理
电话(微信)
17685869372
QQ号码
526288068
联系邮箱
liubin@chandao.com

相关帖子
吕简荣 | 最后回帖 2018-10-17 16:10 石洋洋
胜果科技-郭辉 | 最后回帖 2024-07-29 17:54 孔令茂
dongs | 最后回帖 2018-06-22 09:45 扮猪吃老虎
曹林 | 最后回帖 2019-06-26 18:03 禅道-李锡碧
爱笑的海豚 | 最后回帖 2024-03-01 08:30 王林
温文尔雅的电脑桌 | 最后回帖 2025-03-17 09:11 于涛


禅道-Bee




精品资料包
1V1产品演示
免费试用增强功能
专属顾问答疑支持


