7个回复
解决在运营管理界面时切换到项目-目标界面报错
https://www.zentao.net/extension-buyExt-1306-download.html
admin登录禅道,后台 插件 本地安装,上传下下载的zip包。
https://www.zentao.net/extension-buyExt-1306-download.html
admin登录禅道,后台 插件 本地安装,上传下下载的zip包。
2024-01-24 11:30:21 禅道-李锡碧 回帖
7个回复
原帖由 禅道1577 于 2024-01-24 15:47:28 发表
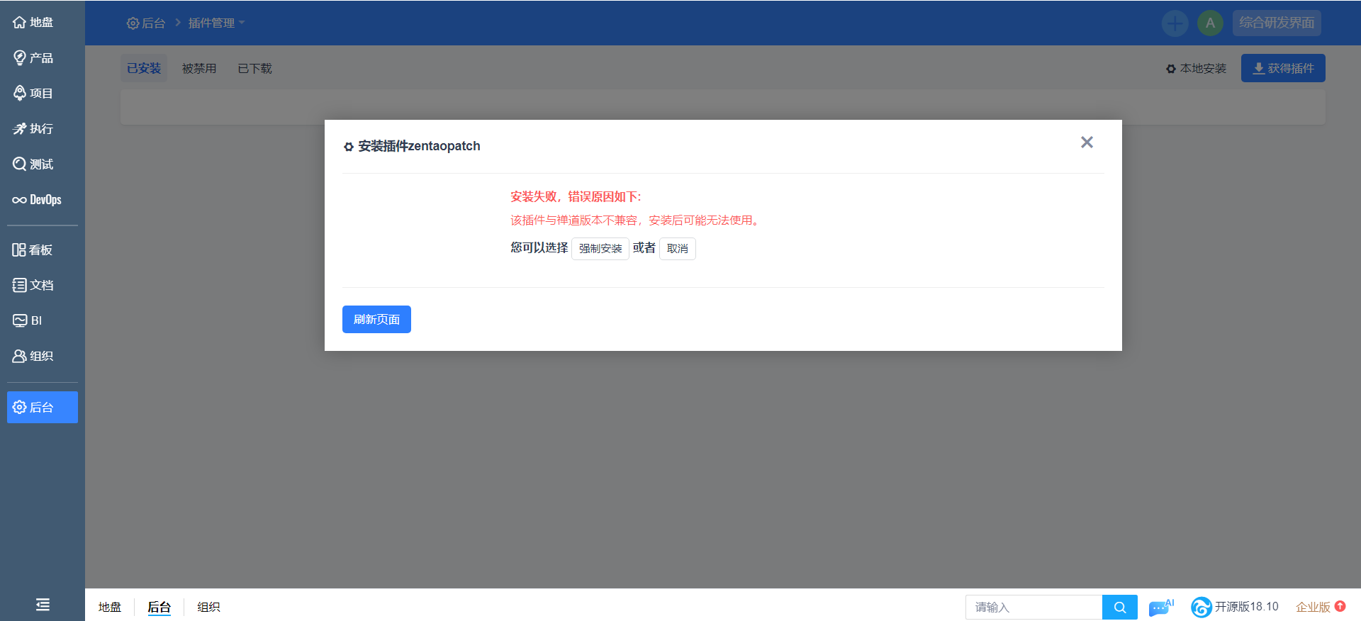
显示与禅道版本不兼容,强制安装会有什么问题吗 
强制安装 即可
2024-01-24 15:48:34 禅道 - 闫敏 回帖
7个回复
提醒开发改一下兼容的版本号。
原帖由 ❤️️️️️ 禅道 闫敏 于 2024-01-24 15:48:34 回复#3 发表
原帖由 禅道1577 于 2024-01-24 15:47:28 发表
显示与禅道版本不兼容,强制安装会有什么问题吗 
强制安装 即可
2024-01-25 08:29:11 王春生 回帖
联系我们
联系人
高丽亚/高级客户经理
电话(微信)
17667930330
QQ号码
3645260865
联系邮箱
gaoliya@chandao.com

相关帖子
温文尔雅的电脑桌 | 最后回帖 2025-03-17 09:11 于涛
周昌和 | 最后回帖 2021-03-18 08:53 王林
园子 | 最后回帖 2021-08-30 13:17 柳婷婷
¥∞¥ | 最后回帖 2023-06-14 14:50 马超
Chrysalis | 最后回帖 2016-12-15 10:34 石洋洋
sealine | 最后回帖 2025-03-14 11:02 金凯




禅道-Bee


精品资料包
1V1产品演示
免费试用增强功能
专属顾问答疑支持


