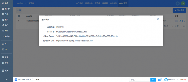
提供OIDC认证服务。 步骤一:注册客户端应用在安装完OIDC服务认证插件后,使用管理员账号登录禅道,进入后台 -> 二次开发 -> OIDC配置页面,添加一个新的应用,需要正确的设置好回调地址。
创建成功后,会生成 Cliend ID 和 Client Secret。
步骤二:OAuth2 获取 AccessToken 认证步骤假设应用端想使用认证端的账号进行认证后,跳转登录应用端系统。
假设认证端和应用端地址如下: 认证端地址:https://oidc.leiyong.oop.cc 应用端地址:https://max411.leiyong.oop.cc 应用端回调地址:https://max411.leiyong.oop.cc/oidczentao.php
注意: 当前仅支持授权码模式。 认证服务端禅道需要设置为PATH_INFO 访问模式。
1. 应用端通过浏览器将用户引导到认证端的认证页面上( GET请求 ) https://oidc.leiyong.oop.cc/oidcauth-authorize.html?client_id=e375fd2a3491e3097a1603e371981b49&redirect_uri=https%3A%2F%2Fmax411.leiyong.oop.cc%2Foidczentao.php&response_type=code client_id:应用的Client ID。 redirect_uri:登录成功重定向 url,需进行 urlencode。 response_type:固定为code。
2. 用户对应用进行授权,如果认证成功会跳转回调地址。 注意: 如果之前已经授权过的会跳过授权页面,直接跳转到应用设置的回调地址。 https://max411.leiyong.oop.cc/oidczentao.php?code=f543a1361a42c3621515d6e7fa8516a5&state= 认证服务器通过回调地址 {redirect_uri} 将用户授权码传递给应用端,直接获取code即可({redirect_uri}?code=abc&state=xyz)。 3. 应用服务器使用 access_token API 向认证服务器发送POST请求传入用户授权码以及回调地址。(POST请求,使用form-data的方式传参) https://oidc.leiyong.oop.cc/oidcauth-token.html client_id:应用的Client ID。 client_secret:应用的Client ID。 code:上一步中获取的授权码。 redirect_uri:应用的回调地址。
4. 认证服务器返回access_token,响应成功信息的信息如下。
5. 应用通过 access_token 访问 userinfo API 获取用户数据。(POST请求,使用form-data的方式传参) https://oidc.leiyong.oop.cc/oidcauth-userinfo.html access_token:授权的访问token。
请求的header 信息和响应成功内容如图所示。
认证配置URL参考以上示例流程用到的URL 地址: 可将其‘https://oidc.leiyong.oop.cc’替换为实际的认证服务器地址。 跳转到认证的URL:https://oidc.leiyong.oop.cc/oidcauth-authorize.html 获取Token 的URL:https://oidc.leiyong.oop.cc/oidcauth-token.html 获取用户信息的URL:https://oidc.leiyong.oop.cc/oidcauth-userinfo.html
实际使用中,需要替换为您的回调处理地址。 应用服务回调地址:https://max411.leiyong.oop.cc/oidczentao.php
使用禅道系统管理员账号,进入后台->插件管理菜单下,安装此插件即可。 该应用需要安装Ioncube Loader,安装请点击如何安装ioncube扩展。注:禅道一键安装包已经内置解密程序,无需安装。 评价(0)暂无评分 |














精品资料包
1V1产品演示
免费试用增强功能
专属顾问答疑支持


