安装部署及配置
手册分类 
- 1. 安装部署及配置
- 2. 消息会话
- 3. 讨论组管理
- 3.1 讨论组基础维护操作(系统成员)
- 3.2 群管理员支持的操作
- 3.3 群主支持的操作
- 3.4 系统管理员讨论组管理
- 3.2 群管理员支持的操作
- 4. 禅道信息协同
- 4.1 禅道界面功能
- 4.2 禅道链接获取、渲染、打开
- 4.3 基于对话消息创建禅道对象
- 4.4 阿道(机器人)通知禅道对象操作的变动
- 4.5 阿道(机器人)指令查询操作禅道任务
- 4.2 禅道链接获取、渲染、打开
- 5. 文件管理
- 6. Jitsi版音视频(9.x系列)
- 6.1. 音视频会议配置
- 6.1.1 安装 Jitsi 音视频服务端
- 6.1.2 后台配置
- 6.2. 功能介绍
- 6.1.1 安装 Jitsi 音视频服务端
- 7. SRS版音视频(8.x系列)
- 7.1. 音视频会议配置
- 7.1.1 安装音视频服务端
- 7.1.2 安装SRS音视频服务端
- 7.1.3 开启和配置音视频功能
- 7.1.2 安装SRS音视频服务端
- 7.2. 发起会议
- 7.2.1 一对一会话中发起音视频会议
- 7.2.2 群组会话中发起音视频会议
- 7.2.3 独立发起音视频会议入口
- 7.2.2 群组会话中发起音视频会议
- 7.3. 加入会议
- 7.3.1 分享音视频会议到会话
- 7.3.2 通过会议的ID加入会议
- 7.4. 预约会议
- 7.4.1 预约会议
- 7.5. 会议应用
- 7.5.1 音视频会议应用
- 7.1.1 安装音视频服务端
- 8. AI对话
- 2. 消息会话
授权信息管理 分享链接
作者:汤倩倩最后编辑:苏萌 于 2025-06-20 13:57:34 浏览量:1406
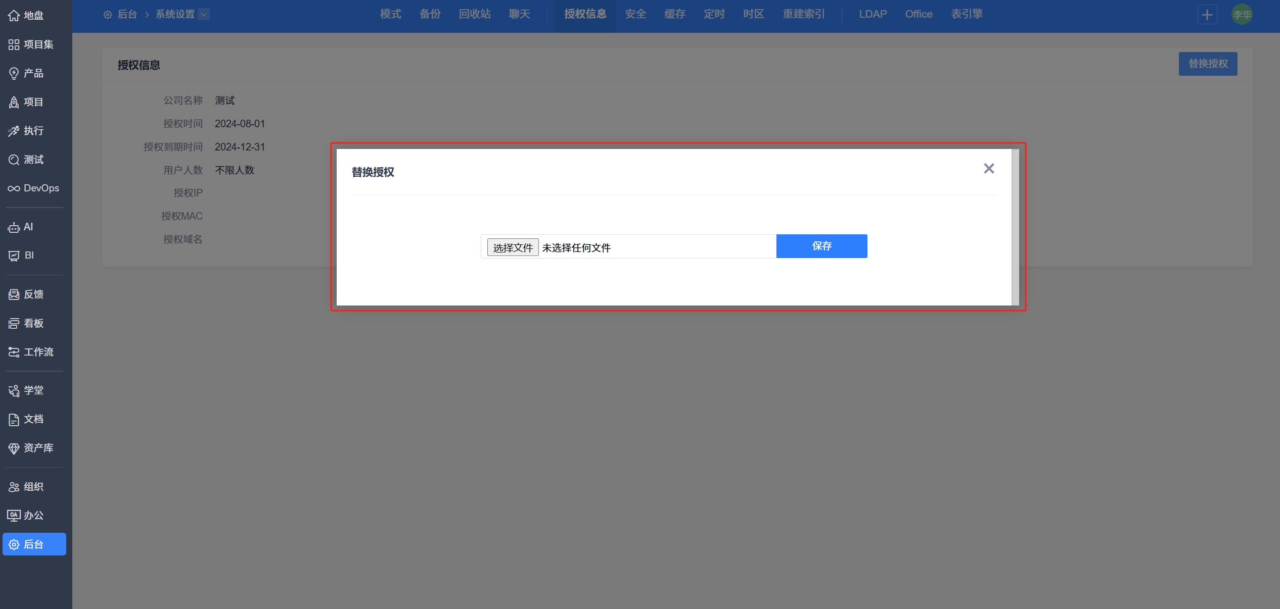
禅道大桌面授权依赖于禅道授权,购买付费版禅道您可以联系技术支持获取相应版本的授权文件。
点击“系统设置”-“授权信息”,点击替换授权按钮替换授权文件以完成授权。












精品资料包
1V1产品演示
免费试用增强功能
专属顾问答疑支持


