禅道升级
597560旧版docker升级已解决
旧版docker升级已解决
悬赏5积分
提问者ppp答案数1阅读数562发表时间2024-07-31 16:26:04
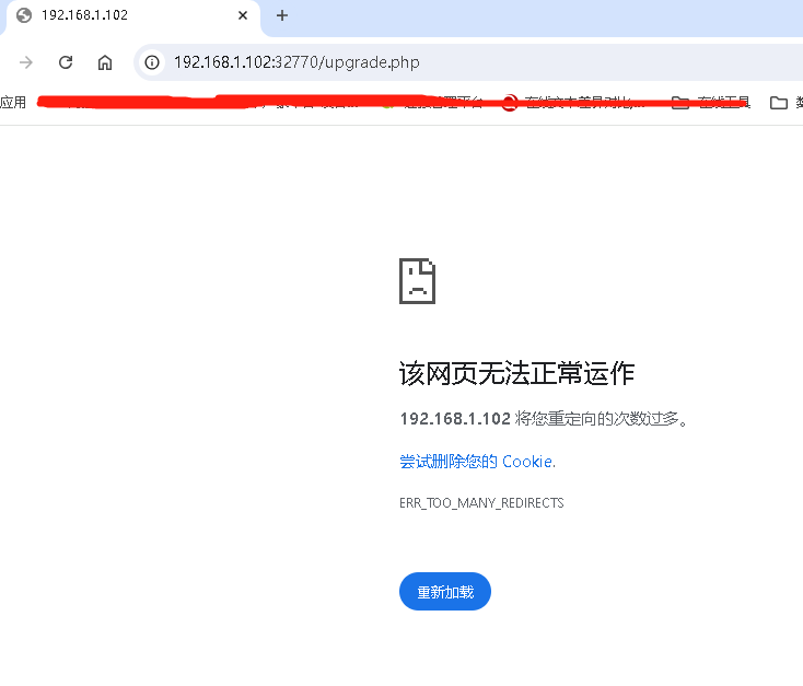
12.3.3版本升级到20.3按旧版Docker镜像升级说明 - 禅道使用手册 - 禅道项目管理软件 (zentao.net)步骤 到第三步导完数据库重启docker后变成下面这样了

请问怎么升级啊?
禅道版本:禅道开源版 20.3.0
安装包类型:源码包
操作系统:Other
客户端浏览器:Chrome
答案列表
⛅ 您好: 1.可以在官网中下载20.3源码包。 2.解压后在zentaopms/www/目录下拿一个upgrade.php文件。 3.将这个文件放到docker(zentaopms/www/)对应目录下,访问禅道按提示升级下。 如果还有问题, 可以点击“联系我们”加一下客户经理qq,客户经理邀请进群后具体帮您排查下。 |
联系我们
联系人
金娟/高级客户经理
电话(微信)
18562856230
QQ号码
1826606239
联系邮箱
jinjuan@chandao.com

其他相关问答
提问者: zhaoxin0439 于 2020-07-171739次浏览,1个答案
提问者: xmky 于 2023-04-061272次浏览,1个答案
提问者: m_6438e19be2581 于 2024-11-28724次浏览,1个答案
提问者: m_659f7cf58dccc 于 2024-01-111022次浏览,1个答案
提问者: linux07 于 2017-11-101594次浏览,1个答案



精品资料包
1V1产品演示
免费试用增强功能
专属顾问答疑支持


