禅道使用
34771经常出现页面加载慢,页面元素显示不完整,浏览器经常显示“正在传输来自xxx的数据”,是什么原因?已解决
经常出现页面加载慢,页面元素显示不完整,浏览器经常显示“正在传输来自xxx的数据”,是什么原因?已解决
悬赏5积分
提问者jiaxr答案数1阅读数3389发表时间2018-07-31 17:44:39
禅道经常出现页面加载慢,浏览器经常显示“正在传输来自xxx的数据”,页面元素显示不完整,是什么原因?
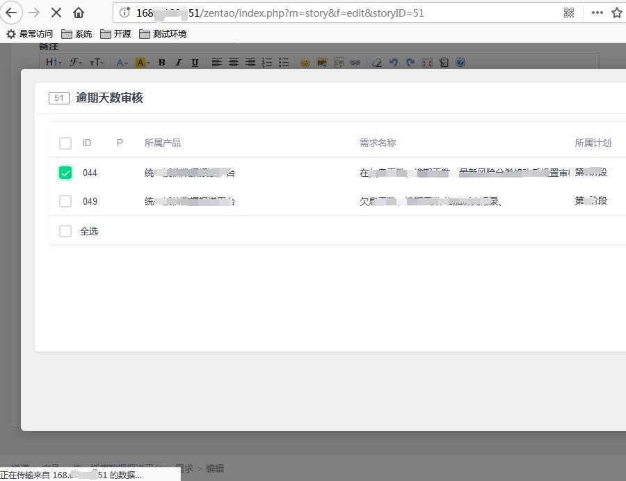
比较普遍,几乎在每个页面都出现过,以截图的功能为例,“相关需求”中勾选完需求后,找不见“保存”按钮。

禅道版本:10.0.stable
安装包类型:源码包
操作系统:CentOS
客户端浏览器:Firefox
答案列表
联系我们
联系人
杨苗/高级客户经理
电话(微信)
13165050229
QQ号码
2692096539
联系邮箱
yangmiao@chandao.com

其他相关问答
提问者: goway1207 于 2018-10-082143次浏览,1个答案
提问者: yuechuchuluo 于 2023-07-24559次浏览,1个答案
提问者: marsloveu 于 2018-07-042706次浏览,1个答案
提问者: wx_63d789aa0a104 于 2024-04-02711次浏览,1个答案
提问者: Mayer 于 2014-07-255918次浏览,1个答案




精品资料包
1V1产品演示
免费试用增强功能
专属顾问答疑支持


